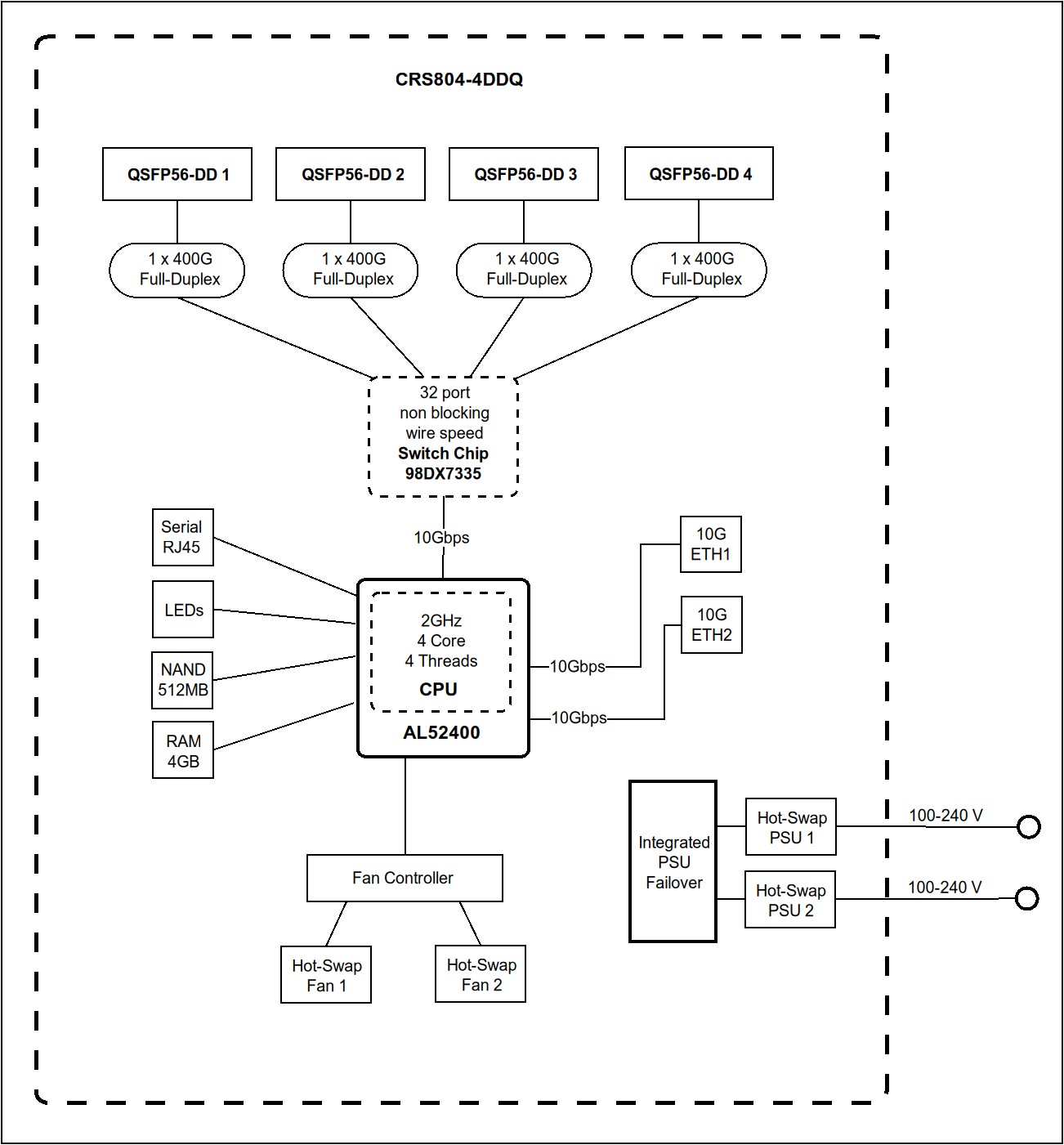
Внутри установлен коммутатор Marvell 98DX7335, работающий в паре с мощным четырехъядерным процессором ARM с частотой 2,0 ГГц, 4 ГБ оперативной памяти DDR4 и операционной системой RouterOS v7. Это обеспечивает расширенное управление трафиком, высокопроизводительную коммутацию и привычную среду управления, которой доверяют пользователи по всему миру.
CRS804 DDQ разработан для долгосрочной надежности и низкой стоимости владения, что обеспечивается блоками питания с возможностью горячей замены (входят в комплект!), надежной системой охлаждения и низким энергопотреблением, достигающим всего 123 Вт при полной нагрузке с установленными оптическими модулями.
Где его можно использовать?
В кластерах ИИ и GPU
Идеальный строительный блок для небольших и средних установок ИИ. Он обеспечивает предсказуемую производительность с низкой задержкой и коммутацию на полной скорости канала, поддерживая бесперебойную работу узлов GPU и трафика хранения данных без узких мест. Компактная конструкция и низкое энергопотребление делают его подходящим для лабораторий ИИ, исследовательских сред и небольших стоечных развертываний.
Задел на будущее для существующих сетей
CRS804 DDQ может выступать в качестве высокоскоростного основного или агрегирующего коммутатора даже в старых стойках. Каждый порт 400G QSFP-DD построен из восьми независимых линий передачи данных. Это обеспечивает гибкие варианты разветвления, включая два канала 200G для рабочих нагрузок ИИ или более низкоскоростные соединения, такие как 100G или 40G. Вы можете развернуть CRS804 DDQ в своей существующей сети уже сегодня и постепенно перейти на более высокие скорости без замены коммутатора. При наличии соответствующих разветвительных кабелей коммутатор CRS804 DDQ может соединять практически любое устройство с портами SFP или QSFP, независимо от поколения.
Полностью флэш-память
Используйте собственные порты 400G для быстрой передачи данных на накопители или разделите их на два канала 200G. Идеально подходит для медиапроизводства, научных задач и любой среды, где необходима быстрая передача данных.
Компактные сети 400G в ограниченном пространстве стойки
Создайте мощную магистраль или остовную сеть, используя четыре порта 400G. Идеально подходит для небольших центров обработки данных, корпоративных модулей, периферийных вычислительных установок и сред, где традиционное оборудование 400G было бы слишком шумным, слишком большим или слишком дорогим.
Мы включили в комплект аксессуар RMK-2x10/19, позволяющий установить два коммутатора CRS804 в один слот 1U стандартной 19-дюймовой стойки.
С CRS804 скорость в 400 гигабит больше не является недоступной – это доступный способ вывести вашу сеть в будущее, не меняя при этом существующее оборудование!
Видео-обзор
https://tiktube.com/w/r9Kd1ya6kTh2vRasjwt6XG
| Общие характеристики | |
| Бренд | MikroTik |
| Проводные, оптические интерфейсы | 2 10GigabitEthernet, 4х400G QSFP56-DD |
| Архитектура | ARM 64bit |
| Процессор | AL52400, 4 ядра, 2 ГГЦ |
| Чип коммутации | 98DX4310 |
| Память ОЗУ | 4 GB DDR4 |
| Диск для данных | 512MB на чипе памяти NAND |
| Гарантия | 1 год |
| Консольный порт | RJ-45 |
| Питание через IEC | 110-240 V AC, C14, два встроенных блока питания |
| Энергопотребление | 125 Ватт |
| Исполнение корпуса | Внутрикомнатное для стойки 19'' |
| Диапазон рабочих температур | -10°C до + 55°C |
| Проводные интерфейсы | |
| Количество портов 10G Ethernet | 2 |
| Материалы изготовления | |
| Количество портов 400G QSFP56-DD | 4 |
Для покупки товара в нашем интернет-магазине выберите понравившийся товар и добавьте его в корзину. Далее перейдите в Корзину и нажмите на «Оформить заказ» или «Быстрый заказ».
Когда оформляете быстрый заказ, напишите ФИО, телефон и e-mail. Вам перезвонит менеджер и уточнит условия заказа. По результатам разговора вам придет подтверждение оформления товара на почту или через СМС. Теперь останется только ждать доставки и радоваться новой покупке.
Оформление заказа в стандартном режиме выглядит следующим образом. Заполняете полностью форму по последовательным этапам: адрес, способ доставки, оплаты, данные о себе. Советуем в комментарии к заказу написать информацию, которая поможет курьеру вас найти. Нажмите кнопку «Оформить заказ».
Оплачивайте покупки удобным способом. В интернет-магазине доступно 3 варианта оплаты:
-
1. По счёту в любом банке или платежном терминале с учетом комиссионных, взимаемых финансовым оператором.
2. Электронными средствами платежа через эквайринг Альфа Банка или платёжного интегратора PayMaster.
Доступны следующие способы оплаты:
Система Быстрых Платежей (СБП) - Банковская карта (VISA, MasterCard, МИР, Maestro)
- WebMoney
- Альфа-Банк
- ВТБ
- Почта России
- ПромСвязьБанк
- Банк Русский Стандарт
Доставка по России осуществляется в рамках действующих контрактов с транспортными операторами СДЭК, BoxBerry, Деловые Линии.
Заказчик оборудования вправе самостоятельно и за свой счет организовать доставку оборудования с нашего склада.
Пункты выдачи товаров находятся во всех городах России. Вы можете забрать товар самовывозом.
